Hey guys,
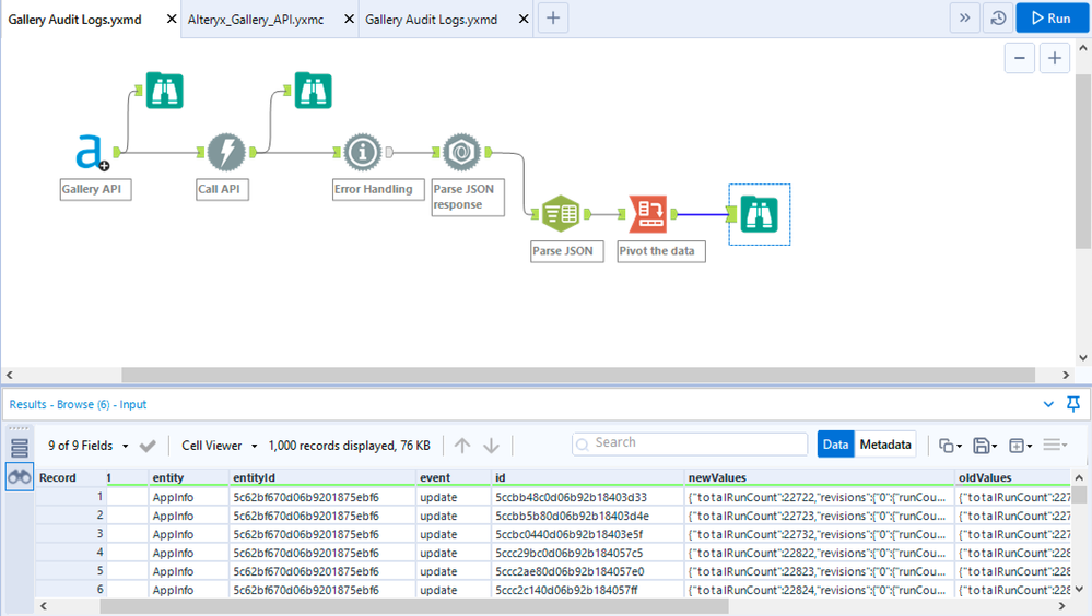
Found out that there is no workflow so far that would enable you to ping the AUDIT LOG api of Gallery to retrieve logs of changes to entities like workflows, users, subscriptions, or collections.
This is a little bit quick and dirty, but a sample workflow is attached.
Just update the values in the Gallery API macro all the way on the lefthand side of the workflow.
