cancel
Showing results for 
Search instead for 
Did you mean: 

Alteryx Gallery Audit Logs Workflow

DavidM
Alteryx Alumni (Retired)

Alteryx Gallery Audit Logs Workflow

Hey guys,

 

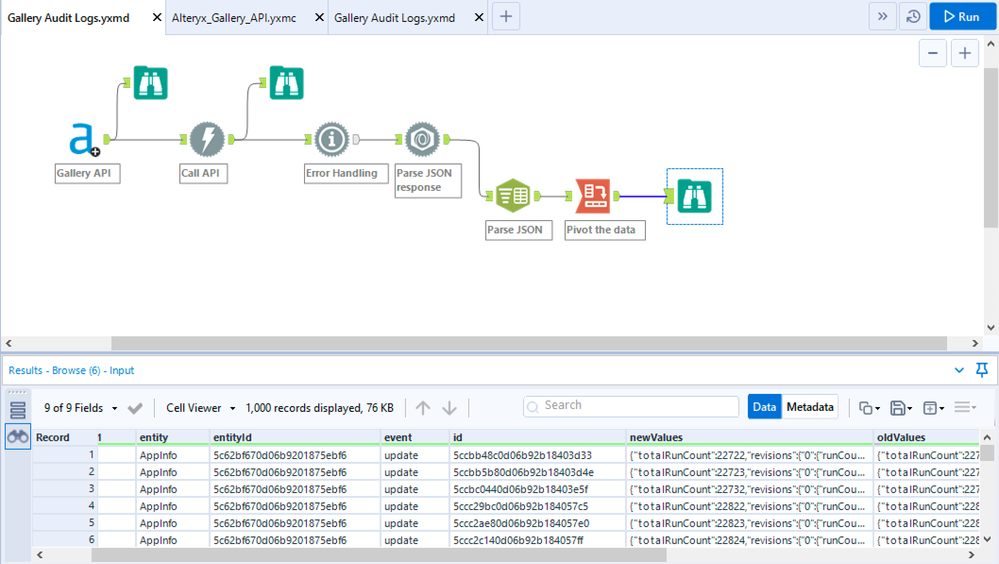
Found out that there is no workflow so far that would enable you to ping the AUDIT LOG api of Gallery to retrieve logs of changes to entities like workflows, users, subscriptions, or collections.

 

This is a little bit quick and dirty, but a sample workflow is attached.

 

Just update the values in the Gallery API macro all the way on the lefthand side of the workflow.

 

Screenshot 2020-07-21 at 19.27.26.png

 

 

David Matyas
Sales Engineer
Alteryx
Attachment
Download this attachment
5 REPLIES 5
DavidM
Alteryx Alumni (Retired)

Alteryx Gallery Audit Logs Workflow

Hey guys,

 

Found out that there is no workflow so far that would enable you to ping the AUDIT LOG api of Gallery to retrieve logs of changes to entities like workflows, users, subscriptions, or collections.

 

This is a little bit quick and dirty, but a sample workflow is attached.

 

Just update the values in the Gallery API macro all the way on the lefthand side of the workflow.

 

Screenshot 2020-07-21 at 19.27.26.png

 

 

David Matyas
Sales Engineer
Alteryx
Attachment
Download this attachment
Krit_Gable
Asteroid

Re: Alteryx Gallery Audit Logs Workflow

Hi I try one your workflow I got successful request but I got result as empty. I try to check other enities APP/credential/user but it still got empty. Do you know what might cause this? ( I have some workflows in my gallery test run ) 

Highlighted
Greg_Murray
Quasar

Re: Alteryx Gallery Audit Logs Workflow

@DavidM 

 

Any chance you could upload this in an older version? maybe 2019.3? I already have an Admin and User instance download and I need both versions at the moment.

 

thanks,

Greg

DavidM
Alteryx Alumni (Retired)

Re: Alteryx Gallery Audit Logs Workflow

Hi @Greg_Murray ,

 

Just follow https://community.alteryx.com/t5/Alteryx-Designer-Discussions/Downgrading-Alteryx-to-open-workflow/t...to downgrade the worklfow to previous version by editing the XML header

David Matyas
Sales Engineer
Alteryx

Re: Alteryx Gallery Audit Logs Workflow

@DavidM,

 

Got it! thanks. I tried that initially, but I forgot to check the macros. 

 

It's working now, thanks for your help.

 

Greg

Div
Asteroid

Re: Alteryx Gallery Audit Logs Workflow

/Date(1610580218004)/ How do we change this format of time stamp to regular time stamp?