It's blogged about here and comes with the solution workflows: https://community.alteryx.com/t5/Data-Science/Tackling-the-Titanic-Kaggle-Competition-with-Assisted-...
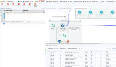
But when I open the classification solved solution and read along about filling null values in the fare column with the median, the solution workbooks uses a formula with some arbitrary value

Can somebody please show me step by step everything in that bottom left where test.csv's fare column is being filled with median values where it's null?
When I open up the Select and Summarize, the default setting is at average. I tried changing it to median but don't see the numbers in the fare column change at all to reflect that, null stays null.
In Python Pandas this would be trivial.