Hello,
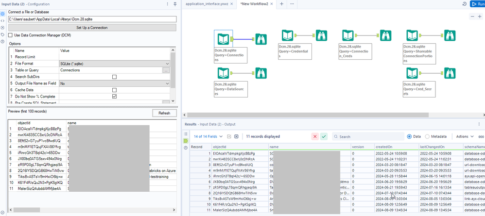
As of today, DCM is great to store credentials. But once we want to dive deeper in technicity, like using macros or Applications, it's really bad. One of the things I hate is that we can't retrieve any informations from the DCM connection, just the id. Not good for logs, really bad for understanding and have some conditional logic related to connection type or name.
Here an example



Nice, I managed to retrieve an id but I have no idea of what it means : what kind of connection? what's name?
Best regards,
Simon