Expected Output: (Header)
| Trans Date | Reference Number | Line Item Text | TransactNo | Account Name | G-L Acct | Debit | Credit |
Hi @enkenmendoza,
You could use text to columns tool, but you might need to clean the data a bit. Could you attach a sample txt file? Thank you.
Hi, I have attached sample .txt file. Hope you could help me with this one. Thanks!
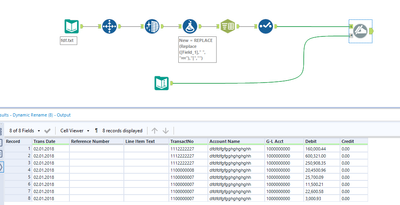
This is a very tricky format. It may not be the easiest path, but it may help to import it as a fixed width text file. Below is my best guess at the intended columns. The Text To Columns tool would be ideal, but your current format doesn't seem to have any clean delimiters with which to separate data into columns.
With a fixed width text file, If you update the file with a new one you have to do the same split every time which is time consuming 🙂
Regards,

