I need to compare and see if one field has "yes" in it and 30 others are blank. I can write a massive if statement formula I believe but I am just wondering if there is an easier more efficient way.
Solved! Go to Solution.
Hi @jakekap10 I mocked up an approach I would utlise to tackle this. Let me know what you think?
thank you for the help. This might help my question. So let's say my task is to say identify for field 4 If it is yes I must also filter to see if all other fields are blank. If so they would be an error. So the filter would be half the battle. Then I need to somehow verify if in that field with yes all the others are blank.
this is what i ended up having to write and it was a bit overkill I think.
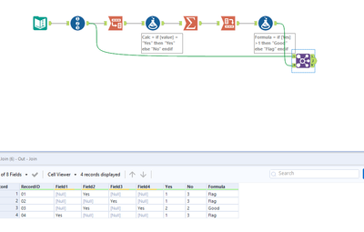
Hi @jakekap10 I mocked up another workflow that I think will tackle your problem. Let me know what you think?
Hi @jakekap10
Are you looking for something similar to the below? You can Transpose your data to avoid dealing with too many columns.
Thank you!
I think this would work as well ! Thank you !
