Hi,
is there a way to joint 2 sets of data (Table 1 & Table 2) base on record sets from Path column in table 1? see below:
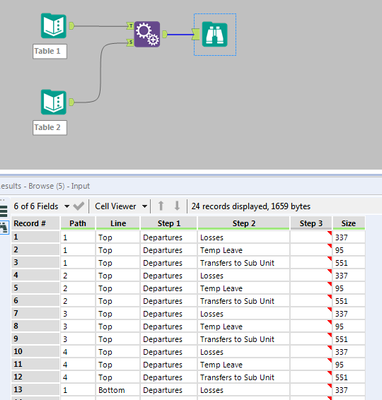
results table below only showing 2 path I couldn't paste the entire results its too much. Thanks.
| Table 1 | Table 2 | |||||
| Path | Line | Step 1 | Step 2 | Step 3 | Size | |
| 1 | Top | Departures | Losses | 337 | ||
| 2 | Top | Departures | Temp Leave | 95 | ||
| 3 | Top | Departures | Transfers to Sub Unit | 551 | ||
| 4 | Top | |||||
| 1 | Bottom | |||||
| 2 | Bottom | |||||
| 3 | Bottom | |||||
| 4 | Bottom | |||||
| Result | ||||||
| Path | Line | Step 1 | Step 2 | Step 3 | Size | |
| 1 | Top | Departures | Losses | 337 | ||
| 1 | Top | Departures | Temp Leave | 95 | ||
| 1 | Top | Departures | Transfers to Sub Unit | 551 | ||
| 2 | Top | Departures | Losses | 337 | ||
| 2 | Top | Departures | Temp Leave | 95 | ||
| 2 | Top | Departures | Transfers to Sub Unit | 551 |
Solved! Go to Solution.
Hi @BosKev
I think what you're looking for is the Append tool. Check out the attached example to see the Append tool in action and let me know if you have any questions.
Thank you sir! yes it is.
