say for example "YYZ" and "YYC" needs to become "YYCYYZ" because alphabetically, YYC comes first
is there any way to do this with a single formula tool?
Solved! Go to Solution.
Hello @Matthew ,
With just the formula wouldn't be possible.
You'll use a Sort and the a Formula:
Why do you need to do it on the formula?
Gabriel
because the sort function sorts rows, but these values are on the same row
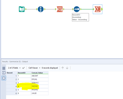
Hi @Matthew
Here's an example:
it isn't pretty, but i found a solution.. i created a unique ID, transposed into rows based on the ID, sorted, then cross tabbed back into rows based on the ID... there should be a concatenate formula with a "sort" argument
Hi @Matthew I'd definitely recommend leveraging the summarize tool to concatenate, it can make things much simpler.
thanks luke, this solution works, i wish there were a simpler solution. something like " Concatenate( [Field1], [Field2] , "Sorted" ) "
but in lieu of that, i'll go with your idea. thank you
Hi @Matthew You could always submit an idea, I'm sure others would appreciate that functionality!
Alteryx Designer Ideas - Alteryx Community
@Luke_C thanks for the idea, i just posted it here

