ACT NOW: The Alteryx team will be retiring support for Community account recovery and Community email-change requests Early 2026. Make sure to check your account preferences in my.alteryx.com to make sure you have filled out your security questions. Learn more here
Start Free Trial

Alteryx Designer Desktop Discussions

Find answers, ask questions, and share expertise about Alteryx Designer Desktop and Intelligence Suite.
SOLVED

how do we get the numbers or the text from the next column and add to the previous column

stj1120
8 - Asteroid

Hi all,

 

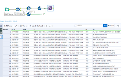
I have the data where the data for some columns from the 18th record in the Excel file attached below is exists in a different column. Now how to add the correct data to the correct columns with regular expression. 

 

Kindly help me with the solution. 

 

Thanks in advance.

 

 

1 REPLY 1
echuong1
Alteryx Alumni (Retired)

You can use a filter to identify the records that have been shifted/need to be realigned. From there, you can adjust the values and concatenate F3 and F4. Afterward, you can rename the fields and combine them with the ones that didn't need to be adjusted. 

 

See the attached example:

 

echuong1_0-1600880480881.png

 

Labels
Top Solution Authors