The Alteryx Community is a finalist in three 2026 CMX Awards! Help us win Customer Support Community, Most Engaged Community, and User Group Program of the Year - vote now! (it only takes about 2 minutes) before January 9.
ACT NOW: The Alteryx team will be retiring support for Community account recovery and Community email-change requests Early 2026. Make sure to check your account preferences in my.alteryx.com to make sure you have filled out your security questions. Learn more here
Start Free Trial

Alteryx Designer Desktop Discussions

Find answers, ask questions, and share expertise about Alteryx Designer Desktop and Intelligence Suite.

edit final output to excel

ntudev
8 - Asteroid

I'm trying to make my final output to come out like the attached excel sheet. I can seem to make it change header color to yellow. Can someone show me?

 

ntudev_0-1667511923086.png

 

7 REPLIES 7
DataNath
17 - Castor
17 - Castor

Hey @ntudev, in the table settings, you just need to go to:

 

Default Table Settings > Header > Background Color

Set up header fill colour.png

 

That'll give you the following:

 

DataNath_0-1667512221603.png

 

When dealing with reporting snippets, you then need to Render the output, rather than using the standard Output Data tool:

 

DataNath_1-1667512269607.pngDataNath_2-1667512277311.png

binu_acs
21 - Polaris

@ntudev One way of doing this with the help of the Table tool and the render tool

 

binuacs_0-1667512287168.png

 

ntudev
8 - Asteroid

ok so how do i make each column in a complete box, like the below?

 

ntudev_0-1667512831051.png

 

binu_acs
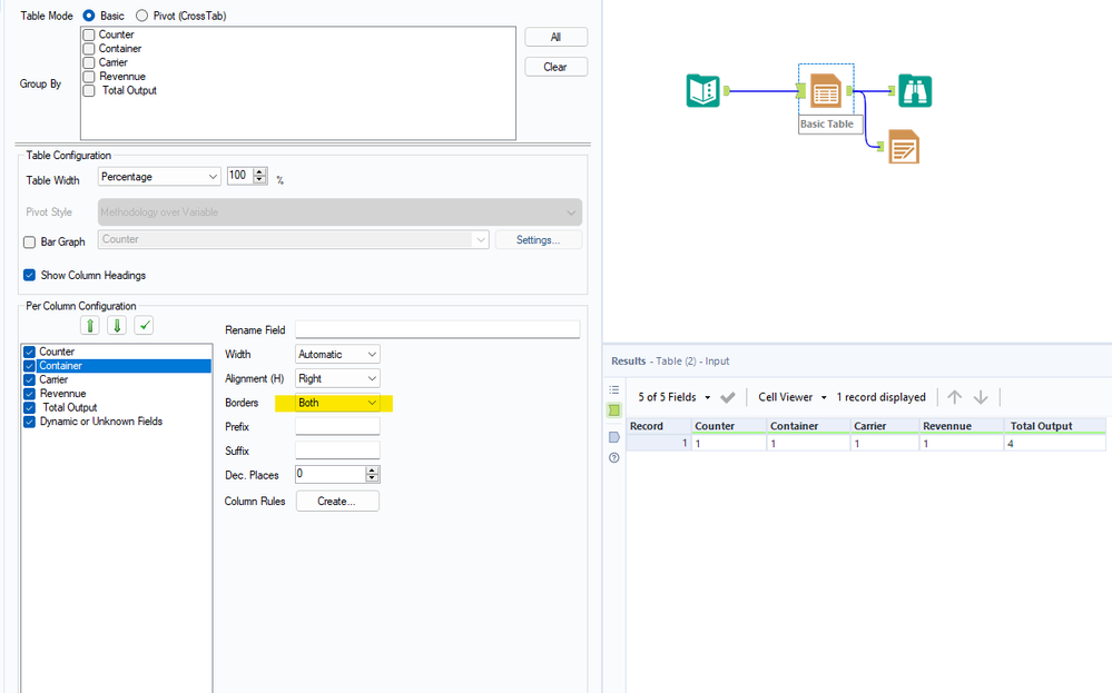
21 - Polaris

@ntudev Select the fields in the table tool and select the Border option to both

 

binuacs_0-1667514204473.png

 

ntudev
8 - Asteroid

thank you for these they all work great, only problem i have about 20 headers and Alteryx is not picking up everything. Sometimes a header like 'School' would show up as 'SC, how do i make it stop doing that?

binu_acs
21 - Polaris

@ntudev can you change the below setting and try again

 

binuacs_0-1667832208931.png

 

DataNath
17 - Castor
17 - Castor

Hey @ntudev, I'd imagine with so many headers, the issue is probably that some headers are being truncated because of a restricted paper size when outputting to Excel. What do you have your paper size setting as here in the Render tool? You may need to make it larger - I tend to use custom and just set height/widths that will comfortably fit everything:

 

DataNath_0-1667832282341.png

Labels
Top Solution Authors