Hi All,
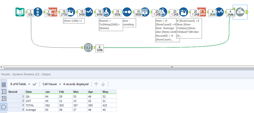
I am trying to get a new row with average of selected rows, As show in the below image I am trying to get average of UAT/QA for all the months and add as a new row called average for example 40/69*100 for Jan, 11/29*100 for Feb like this for all the months.
Thanks for the help in advance!!
Thanks
Avanti.
Solved! Go to Solution.
Thank you, its working but I lost my sorting order on months 😞
Thanks
Avanti
Hi @Avanthi , give this a try as well.
I hope it works for you and kindly mark this post as solution if this is what you are looking for?
Thanks.
@Qiu just to mention while you sorted the workflow but the numbers are different. Please have a look.
Thanks.
@grazitti_sapna
Thank you so much for pointing it out.
Already modified the reply.
Hi @Shilpa
For the same data set, I am trying to do prod/sum(QA,UAT) * 100 for all the months and average row should show the decimal values as well
Could you please help me on this.
Thanks.
Avanti
