Hi all,
I am trying to create an alteryx workflow and would require some help to do multiple vlookups from different excels.
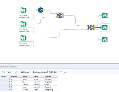
I would need the final output in Test C excel whereby :
(1) Test C's Name would vlookup against Test A Number
(2) Test C's Number would vlookup against Test A Name
(3) Test C's Name would vlookup against Test B status
(4) Test C's Name would vlookup against Test B country
Would this actually be possible ?
Test A

Test B

Test C

Thank you!