Hi all,
I want to convert my date list(e.g. 2/7/2018)in an excel file into a day of the week list(e.g. Monday). However, some of the results show the error, and the error is "2/7/2018 is not a valid date" or "Monday is not a valid date".
Could anybody help me with it?
Thanks a lot!
Solved! Go to Solution.
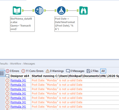
Here is a quick solution:
The problem is: Your [Post Date] is still a String an not a DateTime object, therefore the function doesn't work. An Auto-Field Tool is enough to convert your column into an DateTime object and make it possible to use the DateTimeFormat Function.
Workflow attached. Let me know what you think.
Best
Alex
It works!
Thank you very much Alex!
Best
Philip
Would you mind accepting the post as a solution? 😃
