Hi Community
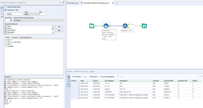
I need to eliminate the amounts that in "amount ARS" and Source "Constab" is zero, in the follow image you can see what amount i want to eliminate.
Thanks
Solved! Go to Solution.
Will it always be 1-to-1? Meaning the + and - are the same amounts?
Or could there be multiple lines to equal out to zero?
And does it have to be on the same date or can be different?
Hello Robin
yes , appear + and - because is the entry and the reverse in the same period or not. so that means could be in different date.
thanks
Thanks Robin , your solution is perfect.
