Hi all,
I have a task that I hope can be sped up through the use of alteryx but my knowledge is minimal currently and any help would be greatly appreciate.
I will try and explain the problem as best as I can, but please let me know if any more clarity is needed. Below I have attached an extremely shortened example of the data that needs to be manipulated, the real document is up to hundreds of columns of different PBLCTN_DTs.
Theoretically and for the sake of an easy explanation, the data from columns A-E is to be repeated below as many times as there is an extra PBLCTN_DT, in the screenshot below you can see how the data from A-E has just been repeated underneath where it originally was.
The initial values would be repeated as the CMPNT_NM columns are always tied to that value and the data is the same. Now the date in G2 needs to be present in its own column, and that data from G4-G11 needs to be manipulated to be in the column next to that date. (Please see screenshot below)
The following columns are values from a different time hence the heading 'PBLCTN_DT' these are then associated with each row of duplicated data from A-E but need to be brought downward to align with the duplicated A-E columns, as in the example above. Please see screenshot below which will be of the stage above repeated.
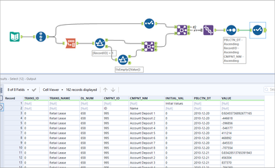
Above I have formulated the first screenshot as I need the data to be.
Any help welcomed in how to automate this using alteryx.
Solved! Go to Solution.
Hi @Inactive User
Could you share the sample data in Excel?
Thank you, with some tweaking I managed to get it to work as needed!

