I am using a text-box tool and the action tool for user input to enter a state and based on the state entered the filter tool should generate the report to just display data for just the state entered. I have the flow as an app. When the app prompts for the state, no matter what state you enter the filter does not update but instead uses the default value given in the filter tool. Here's the my flow. Any help appreciated.
Solved! Go to Solution.
Hi @nshah48,
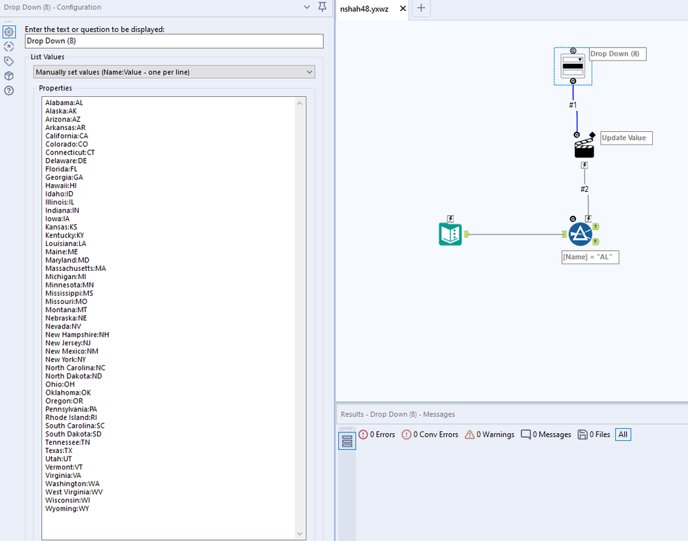
I used a dropdown instead of a text box so that you can control user inputs. I tried uploading the .yxwz but it keeps getting kicked back for some reason. Following the directions below.
1. Use a drop down and set the list values to "manually set values". I have included a list of states/abbreviations below the screenshot.
Use the following for your manually set values in the drop down tool
Alabama:AL
Alaska:AK
Arizona:AZ
Arkansas:AR
California:CA
Colorado:CO
Connecticut:CT
Delaware:DE
Florida:FL
Georgia:GA
Hawaii:HI
Idaho:ID
Illinois:IL
Indiana:IN
Iowa:IA
Kansas:KS
Kentucky:KY
Louisiana:LA
Maine:ME
Maryland:MD
Massachusetts:MA
Michigan:MI
Minnesota:MN
Mississippi:MS
Missouri:MO
Montana:MT
Nebraska:NE
Nevada:NV
New Hampshire:NH
New Jersey:NJ
New Mexico:NM
New York:NY
North Carolina:NC
North Dakota:ND
Ohio:OH
Oklahoma:OK
Oregon:OR
Pennsylvania:PA
Rhode Island:RI
South Carolina:SC
South Dakota:SD
Tennessee:TN
Texas:TX
Utah:UT
Vermont:VT
Virginia:VA
Washington:WA
West Virginia:WV
Wisconsin:WI
Wyoming:WY
2. Make sure your filter is set to replace the default operand in your filter.
That should be it!
Hello @nshah48,
I can already see the problem. On your action tool, (screenshot2) you have selected the Filter(19). you need to select the Expression.
After that go to the bottom part and check the change a specific string and just leave there MI, which is the part you want to change.
If this post helps, then please consider Accept it as the solution to help the other members find it more quickly.
Regards
Hi @Blake
The Community doesn't allow app files (*.yxwz) to be uploaded. No idea why. You can get around it by exporting the app to a .yxzp package and then uploading the package.
Dan
@Blake,
That worked perfectly! Thanks a ton. I had my update default pointing to filter instead it had to be operand-value. Also thank you for the drop-down idea.
