ACT NOW: The Alteryx team will be retiring support for Community account recovery and Community email-change requests Early 2026. Make sure to check your account preferences in my.alteryx.com to make sure you have filled out your security questions. Learn more here
Start Free Trial

Alteryx Designer Desktop Discussions

Find answers, ask questions, and share expertise about Alteryx Designer Desktop and Intelligence Suite.
SOLVED

Union two sheets based on YTD Actuals

david_shishir
6 - Meteoroid

Hi All,

 

I am trying to do a union between two sheets in the excel. One sheet is actuals till date by month. Another sheet is having the forecast by month for full year. I need to join actuals sheet data and the forecast sheet data. Important condition is union should take forecast data from August month since we already have actuals till July in the actuals sheet. Next month it changes again (August actuals + Forecast data from Sep to Dec)

 

Kindly help with the solution on how to do the union based on the actuals data.

 

Thanks in advance.

David

8 REPLIES 8
FrederikE
13 - Pulsar

Hey @david_shishir,

 

See the attached solution. 

FrederikE_0-1662802424902.png

Prob. renaming the forecast before the Join could be a good idea. 

 

P.S. Not sure why you talk about unions here, as this seems to me like a Join-only job? 

DataNath
17 - Castor
17 - Castor

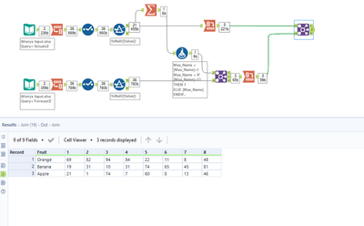
Hey @david_shishir, although you mention a Union in your request, you also mention Joining forecasts. With the nature of your request, I've assumed you need the latter but let me know if this isn't what you're after. The workflow here first of all transposes both inputs so that their months can be easily compared. After that, the formula tells Alteryx to fill in the missing (null) actuals with the values coming from the forecast - if the data isn't missing (i.e. there are actuals), this will be maintained. Once these previously missing values have been populated, the data is then sorted to get the right month order, before being cross-tabbed back into the original format. Please let us know if there's any issues with this or if the request was different!

 

DataNath_0-1662802539096.png

binu_acs
21 - Polaris

@david_shishir One way of doing this with the dynamic select tool

 

binuacs_0-1662805281910.png

 

david_shishir
6 - Meteoroid

Thank you for replying :)

Please let me know how to update the workflow if I need to see the data from 8th month to 12th month instead of only 8th month after actuals.

david_shishir
6 - Meteoroid

Thank you so much for your quick response :)

david_shishir
6 - Meteoroid

Thank you for your reply 🙂. I am using older version and I am not able to open your workflow. 

binu_acs
21 - Polaris

@david_shishir Updated the workflow to reflect 8-12 months data

 

binuacs_0-1662815417203.png

 

binu_acs
21 - Polaris

@david_shishir follow the below steps to open the latest version workflow in the older version of alteryx designer 

 

https://community.alteryx.com/t5/Engine-Works/Making-Workflows-Apps-amp-Macros-Backwards-Compatible/...

 

 

Labels
Top Solution Authors