See below snapshot of workflow
I have a Union tool that is fed from multiple other union tools. The upstream union tools are fed from the outputs of different containers. When i disable a container, so that it does not run, the downstream union tools throws an error Union (528): Missing Incoming Connection. I tried back tracing and discovered that None of the upstream Union tools are giving an output even though they all have text inputs with data (string) connected to them.
I have tried using the Detour and Detour end tools so I do not have to disable the containers, but the tools (select, formula, etc.) also throw errors because they expect an input. Is there a way around this?
Yes, that makes sense that you're getting those errors. Speaking of containers, if you're on 2023+ then you could try using a control container to conditionally route when the upstream data is on/off. This is something I explored at length with detour/end tools, but they just can't handle the dynamic nature of what you're looking for.
Otherwise, you simply need to feed replacement or "test" data into the unions when you have parts of the production workflow turned off to ensure there are incoming feeds.
Hi @sufregs
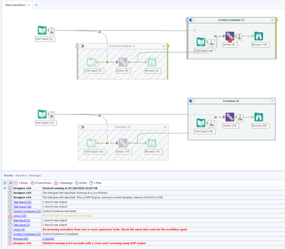
I haven't played around too much with control containers but it does seem like that you may have stubbled across a bug. I mocked up a quick test where the top set of tools are using control containers and the bottom using normal containers. When an upstream connection to the Union tool is in a disabled container, when it's a control container, it still keeps the upstream dependencies, but not an issue with the standard containers.
I would suggest reporting your problem to Alteryx Support.
How do I conditionally route using control containers or feed test input? With the latter, I suppose I could use an append or another union tool in which case may still throw same errors?
I can't really say without more details on what your workflow is doing and where you're disabling containers for testing.
Even sharing your workflow without any data can help greatly and allow us to provide a more educated recommendation or solution. Screenshots are helpful, but when you have a logic type of issue, seeing code is more helpful.
.
See attached. The Control CXP FY container is to be disabled. I initially had the "Prom Cr&D Final output" in a control container but removed it so that the Union tool would stop throwing incoming connection error. This worked; however it is still not giving out an output; neither are the union tools upstream.
The output of the detour end was originally connected to the control container with final output but since I deleted that, I connected it directly to the Union tool here.
@sufregs Thank you for attaching your workflow. Looks like a fun one!
I played around with containers and unions and couldn’t replicate what you were experiencing. In my attached file ‘2025-07 Union Tool (proof).yxmd’ you can see that I’ve set up a small example of unions feeding unions; all within containers or control containers. Regardless of what I turn on/off, it appears that each union is okay with missing information (this is expected, despite my first message).
In my second file ‘2025-07 Union Tool Errors.yxmd’, I broke off just a piece of your workflow to check the behavior of your unions and none of them threw errors.
This leads me to believe that there’s something else in your workflow that’s causing the problem and not necessarily the Unions themselves.
I would recommend making a copy of your existing workflow and removing out pieces a chunk at a time and seeing if you can isolate exactly where it’s failing, but missing upstream data to a union appears to be completely okay.
I would also double check your Union configuration to ensure that you are not forcing errors to be thrown when, for example, fields differ from one input stream to another.
Unfortunately, due to what your workflow is doing, I don’t think it’s going to be possible to run yours as you are to debug.
Hope that helps and best of luck on this issue!
-Jay
Hi @sufregs
Thanks for sharing.
First thing that popped up when i opened were errors indicating that the workflow is not AMP enabled. Control Containers (CC) are only compatible with the AMP engine from my understanding. I opened on 2025.1 and noticed you're on 2024.2 so if you're not seeing that same message, could be something that Alteryx didn't add until after your version, maybe??
Other than that, here's my observations:
Overall though, i think the reason why your not getting any outputs is because you don't have the AMP engine enabled. Try turning it on and see if that resolves that problem at least and then you can refine your use of CC and SC's more appropriately.
I hope this helps!
-Jimmy
@jrgo is completely correct about control containers and amp.
@sufregs for your core problem --- you should use my strategy to mandate downstream schema. Here is what you do.
1) create a text input tool.
a) add your mandatory column names --- do not add any rows.
2) prior to your union tool --- but exiting your control container -- union the new text input tool with your data.
3) now add that union --- which makes sure that the column names exist to your other union.
Note --- this should not happen and union should be agnostic with naming but Amp sometimes throws the wrong error --- ie union is not the problem but something downstream is. Also control containers are a less perfect product than the old deactivated/reactivated container in a macro toggle. They do have schema cashing issues.
