Dearl all,
I have this table below:
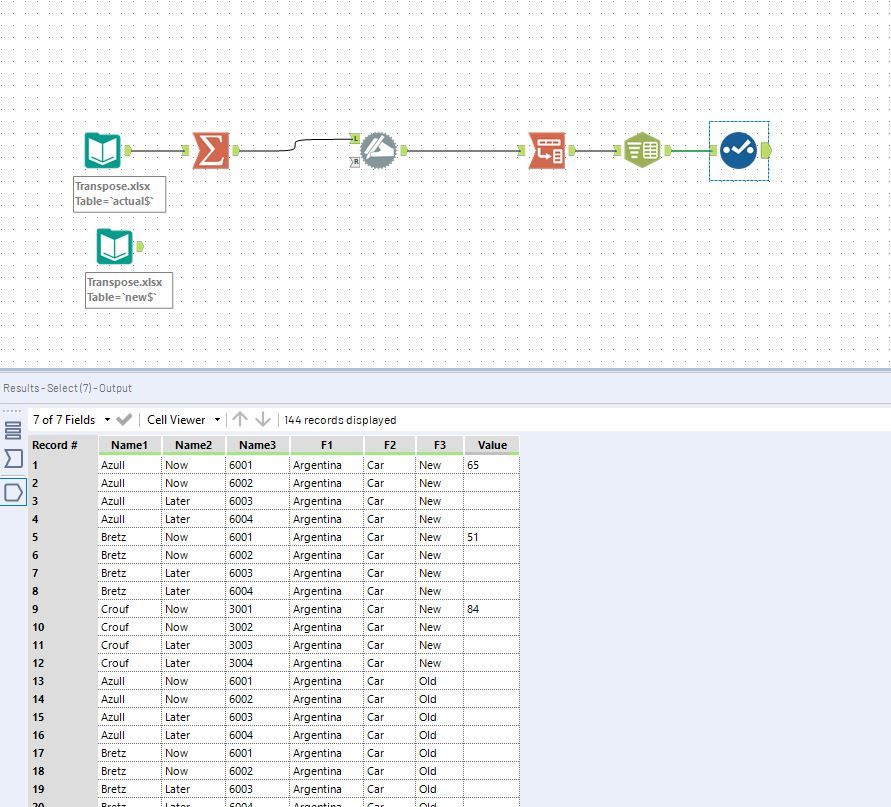
I'd like to transform into this:
My difficulty is with the header with 3 lines...
Could someone help me? I almost got there!
Follow the excel file.
Solved! Go to Solution.
Hi @FabioP
Here's a way of doing it.
WF attached. Replace your input file with your file path.
Cheers,

