Hi Alteryx Team,
Is there a tool/formula I can use to split my data in such a way there are 2 results in the workflow -
| NAME | AMOUNT |
| MTO | 5 |
| CTO | 9 |
| KTO | 1 |
| BTO | 56 |
| MTO | 21 |
| CTO | 99 |
Result to further work on should be -
| NAME | AMOUNT |
| MTO | 5 |
| MTO | 21 |
| CTO | 9 |
| CTO | 99 |
and,
| NAME | AMOUNT |
| KTO | 1 |
| BTO | 56 |
Please help.
Solved! Go to Solution.
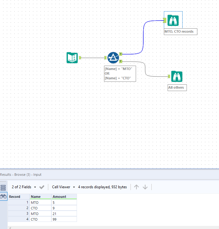
Hey @henrygeorge
Can do this pretty easily with a Filter tool. Example attached
If you have more than just those two buckets to create, you could use the same process to add additional filters.
@Jonathan-Sherman @NickSm The Filter Tool can't be used here. As I don't want to filter it based on MTO and CTO. They should be automatic - in such a way that if KTO/MTO/BTO is matched with another KTO/MTO/BTO then, they should shown separately and the other single names should be shown separately. Basically if the names match push to separate result to work on; if names don't match push those names to another result to work on. Please advice how I can achieve this.
Hi,
Does this achieve what you're looking for in that case? Effectively, checking how many of each name exist and filtering for where the count > 1.
If this solves your issue please mark the answer as correct, if not let me know! I've attached my workbook for you to download if needed.
Regards,
Jonathan
