Hi,
I'm trying to apply 'Text to Columns' to the attached worksheet but cannot seem to do so since it's not a csv file. Anything else that I can do?
Thank you!
Solved! Go to Solution.
Thank you, but how do I keep the header? sorry was not specific enough!
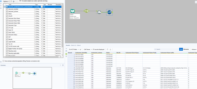
Find attached the way of doing this.
Please do not hesitate to mark this answer as solution if it helped.
I am thinking a more dynamic way, since the number of your columns might change.
The sample below should be adaptive.
Thank you all! This is resolved! :)
@karizze_fitzgeraldine Good to know it was resolved.
