Hi,
I have a directory of names that goes from 1880-2021. Each file in the directory is one year. However, that year is not contained in the file as data and is only the file name. I would like to import the files and append the file name to each of the rows that it belongs to. I have attached the packaged workflow and if the directory tool cannot provide the files you can obtain them here: https://www.ssa.gov/oact/babynames/limits.html and click on the National Data link to download the files.
Any help here would be great.
Solved! Go to Solution.
Hey @Link86,
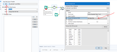
The dynamic input tool has a configuration setting to import file name as a column of data here:
Does this solve your issue?
@IraWatt Thank you. I can't believe I missed that.
haha now worries @Link86 happens to us all 😄

