Hi
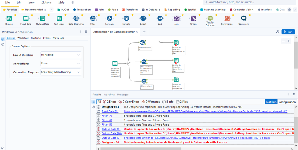
I´m looking for support for a specific workflow that I´m trying to set up. I´ve got an Excel file called "Archivo de Copia" (first image attached) which contains data that I want to process with my workflow in order to copy it and then paste it in a different excel file called "Archivo de Base" (second image attached) following certain criteria. The criteria goes as follows:
-All of VIN numbers should be pasted in the sheet called "En servicio retrasado"
-The VIN numbers that have more than 50 days in workshop should be pasted in the sheet called "RO > 50 dias"
-The VIN numbers that have between 49 days and 8 days in workshop should be pasted in the sheet called "RO > 8 dias"
-The VIN numbers that have less than 8 days in workshop should be pasted in the sheet called RO < 8 dias"
I´ve been trying to set up Filter Tool, Select Tool and Formula Tool in order to get the desired filtering but can´t seem to work my way around this. By reading some articles here in the Alteryx Academy resources I´ve managed so far to set up the workflow as I show in the images, but still I can´t reach the desired filtering.
Can anyone share your thoughts on this?


