Working today found a issue where if you group by the same field twice it gives an incorrect result, replicated this with a simple example below. I also tried it on an older version (2021.4.2) and it does not happen there.
Inputs:
WHen goruping by one field, works as expected
When grouping by the same field twice, gives wrong result:
Version:
Interesting.
I was not able to replicate the test, the 2020.3 version does not allow us to put duplicated fields on group
@JonathonCavalieri
I can replicate the same with you, Maybe it is a bug? 😁
But hard for me to imagine what the really application for grouping the field twice?
I think that it really do not have any application. But it looks like a bug indeed, sometimes we must summarize grouping a bunch of columns, someone somewhere could put the same column by mistake on the group by and have crazy outputs. 😥
@Felipe_Ribeir0
So it seems the old version was fine, bu the new one somehow removed this limitation.
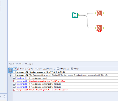
This was exactly how i found it grouped by the same column by accident ended up with 10x the number of expected records.
I am sure there no many actual uses for this but you never know some niche use might need it
Just realised it is realated to AMP engine. In latest version it is on by default if i disable it doesnt cause issue.
Interestingly if i enable AMP engine in my 2021.4 version it no longer lets me group by same field.
@JonathonCavalieri
Thank you for the finding.
I guess we should disable the AMP as much as possible? 😁
@JonathonCavalieri Thanks for sharing this pickup!
Hello all,
Please do not take this one example as a reason to "disable AMP as much as possible" - with the 2022.1 Release we made AMP the default for new workflows and in most cases it should work fine. The AMP Summarize tool was enhanced with the upcoming 2022.3 Release to handle additional Actions as well as handle this scenario of grouping on duplicate fields. When I run your workflow in a 2022.3 build I no longer get errors with AMP. Both original engine and AMP behave the same now for this scenario.
We have worked hard to identify and address various issues with prior releases since AMP was made available with the 2020.2 GA Release.
Users should consider AMP production ready with some minor remaining issues starting with the 2021.4 Release.
The 2022.3 GA Release will also include 86 more AMP tools (including R and Reporting tools) as well as additional Connector tools which are AMP native.
There will also be an Engines Parity tool available from Gallery to enable bulk comparison by pointing to a folder containing multiple workflows. The workflows will run with original Engine and AMP and provide an output report on whether results match and identify where differences exist if they do not match. This will help users decide which existing workflows can confidently be converted from original Engine to AMP.
Here is some additional information related to AMP that users might find helpful.
•Help Documentation
https://help.alteryx.com/current/designer/alteryx-amp-engine
https://help.alteryx.com/current/designer/Alteryx-Engine-and-AMP-Main-Differences
https://help.alteryx.com/current/designer/AMP-Memory-Use
https://help.alteryx.com/current/designer/tool-use-amp
https://help.alteryx.com/20221/designer/engine-compatibility-mode
https://help.alteryx.com/20221/designer/performance-profiling-amp-engine
https://help.alteryx.com/20221/server/amp-engine-best-practices
•AMP Engine Webinar (32 minutes)
•AlterEverything Podcast
•Community Blog posts
https://community.alteryx.com/t5/Engine-Works/AMPlify-your-Workflows/ba-p/617590

