How can I get below functions highlighted. I am not getting those selection highlighted to use that as sum of column. OR if this is not the way to get sum at bottom of each column, what tool I should use to get it.
You would just want to sum the column. It will result in only the totals by each group, however. You would union the sums back into the original data to add them to the same dataset. An easy trick would be to name the total row something like z-total to force it to the bottom after a sort. Then you can send to Excel.
In order to present them at the bottom in a more elegant way, you could use the layout tool and render to send to Excel. Alteryx keeps the data in database format until a browse or output tool, so things like merged cells, multiple column headers, headers and footers, and subtotals don't exist until layouts are created and rendered.
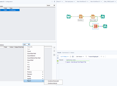
@MukulParanjpe The Combine Horizontal and Combine Vertical functionality in the summarise tool is only available for the Reporting tools, not for the normal data, If you want to take the sum of your fields make sure these fields are numeric else the sum function will be in disables state
