Hi Alteryx Community,
I've combined two input files from different external sources so I can compares two data points to another two data points in the same table to see if the relationship exists. In excel this would be a combination of the concatenation formula and a IF/ISNA/Vlookup. Attached a sample of a data set. I'm trying to mirror the formula in the column named Excel formula in Alteryx but I cannot figure it out. Can someone point me in the right direction.
Solved! Go to Solution.
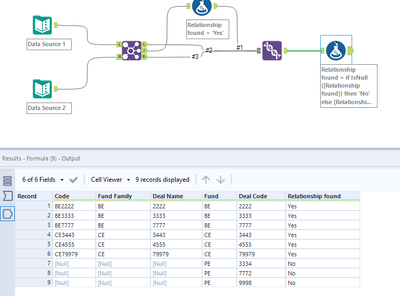
I made a guess as to what your original data sources looked like and then used a join tool to bring them together using the individual values for fund name and deal code.
The records that joined have a relationship and those that didn't don't have a relationship, so bringing all the outputs together to represent a full outer join, you can mark those that have a relationship by introducing a new field for those records.
