Hi,
I would like to ask you if there is a faster way to create separate excel files (each for Order Co) than to filter each table by Order ID and save the results?
Example:
Solved! Go to Solution.
Hi @Neffri
You can do it dynamically with the help out below option in Output tool.
If this helps, please like this post and mark it as a solution. If you have any other questions, please let us know.
Many thanks
Shanker V
I need to create file for each Order Co and instead of creating for example 30 filters with order co. Can I do this faster? I dont want to create 30 filter with own value.
Hi @Neffri
This below will help.
Input:
Output tool:
If this helps, please like this post and mark it as a solution. If you have any other questions, please let us know.
Many thanks
Shanker V
I've checked this solution but it's creating one file 'Order Co' with as many tabs as there are different Order Co.
I need as many files as there are different Order Co
Hi @Neffri
Here you go, a Formula that reads in the order numbers and creates a separate output for each order:
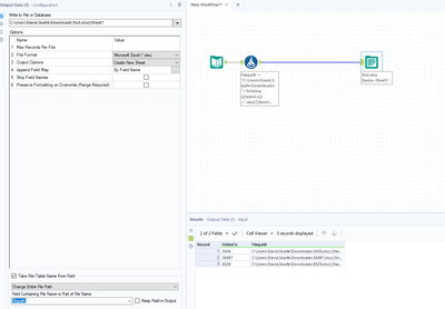
hi @Neffri change the option on the output data tool to Change entirefile path
hi @Neffri
The below article from the knowledge base will help you get more information.
One way of doing this:
Output:
If this helps, please like this post and mark it as a solution. If you have any other questions, please let us know.
Many thanks
Shanker V
hi @Neffri
Step 1: Input tool
Step 2: formula tool
"C:\Users\XXXX\Downloads\"+[OrderCo]+".xlsx|||Sheet1"
Use the part where you want to save the output.
Step 3: Output tool
Output:
If this helps, please like this post and mark it as a solution. If you have any other questions, please let us know.
Many thanks
Shanker V
yes you're right ! I used filter and I was wondering why my method doesn't work....
