Hi Everyone,
I am new to using Alteryx and would be grateful for your kind guidance.
I need to change the format of data in an excel file which contains information of student societies (e.g. basketball) and student IDs. I attach Dummy data in the format I currently have the information in.
The data should look like this (ideally).
Grateful for any support and guidance.
Solved! Go to Solution.
Hi @suds144
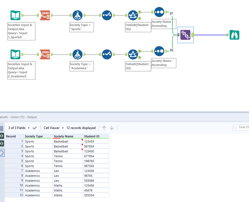
The easiest way is to read each file convert it and union it. This works best if you have less number of sheets. If you more number of sheets let me know we may need to look at a more complex workflow.
Hope this helps : )
Thank you very much! You're pure magic!
Gosh, is it ok to ask another question? Is there a way to map Student IDs I get from my CRM database to a list of student societies? So I know which ID corresponds to which society. I think I have to use the join tool.
Input:
Ideal output:
I created this workflow and I think it proved useful :)
The second input file is a list of student IDs mapped to a particular society so when I join the data together it helps me find the correct society with the standalone IDs.
