Hi Guys,
How to split the excel sheet below to columns?
My excel:
| FIELDS | VALUE |
| SI_AUTHOR | AAA |
| SI_CREATION_TIME | 03/02/2020 17:03 |
| SI_DESCRIPTION | v2.1 |
| SI_NAME | XPTO |
| SI_OWNER | Administrator |
| SI_PARENTID | 63817 |
| SI_UPDATE_TS | 7/22/20 6:12:41 PM |
| SI_AUTHOR | BBB |
| SI_CREATION_TIME | 03/02/2020 17:03 |
| SI_DESCRIPTION | v2.1 |
| SI_NAME | XYZ |
| SI_OWNER | Administrator |
| SI_PARENTID | 63817 |
| SI_UPDATE_TS | 7/22/20 6:12:41 PM |
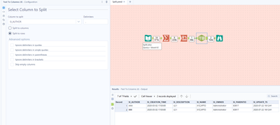
Result:
| SI_AUTHOR | SI_CREATION_TIME | SI_DESCRIPTION | SI_NAME | SI_OWNER | SI_PARENTID | SI_UPDATE_TS |
| AAA | 03/02/2020 17:03 | v2.1 | XPTO | Administrator | 63817 | 7/22/20 6:12:41 PM |
| BBB | 03/02/2020 17:03 | v2.1 | XYZ | Administrator | 63817 | 7/22/20 6:12:41 PM |
Thanks,
Igor Valle
@igorfv You can group by FIELDS and group by VALUES to remove duplicates, then Cross Tab to pivot your data, then Text to Columns (Split to Rows) on SI_AUTHOR to parse out the concatenated values there.

