Hello guys, here I have the first table containing names of customers, now I need to use the second table to match the LCode with the names. My problem is with the mistakes in the names that are presented in the first table which is preventing the match..
| code | Name |
| 12e | Mishele Olive |
| 12s | John Ray |
| 12c | Monica HH |
| 56y | Joye plot |
| code | Name | LCode |
| 2 | Michele Olive | 1231234324 |
| 3 | John Rays | 22980562222 |
| 4 | Monica HH | 56457456456 |
| 5 | Joy plot | 13456557488 |
| 6 | Rob Thomas | 7675685856 |
Hi @MZ900605
I think you'll need to explore the Fuzzy Match tool inside Alteryx to match the records together.
This is a great place to start: https://community.alteryx.com/t5/Alteryx-Designer-Knowledge-Base/Tool-Mastery-Fuzzy-Match/ta-p/45485
Let me know how you get on 😀
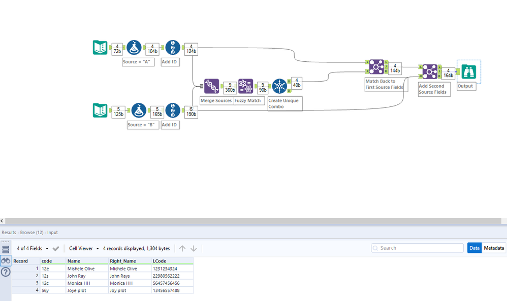
Edit: thought I'd quickly build a starter flow for you.
I am guessing this question is similar to below 🤔
