I am using an input tool to read a pipe-delimited text file and so all the fields are defaulting to V_String(4096).
I want to use an Autofileld tool to detect the correct data typles. The output metadata looks good, but when I feed the output into a Select tool, the Select tool is converting them all back to V_String(4096).
What on earth is going on?
Hello @nhunter
Can you please provide the data, and your workflow as it is?
From the screenshots you provided I am seeing more than just V_String data.
Thanks!
TrevorS
Hi, Trevor. Thanks for the response.
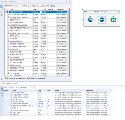
The data is read from a text file in a macro upstream. That is where I parse out the date fields. All the other fields remain as V_String. It appears from the metadata that the Autofield is correctly identifying the field types but select is picking up the types as output from the macro.
I think this is just another hidden penalty of using macros. When I read and parse the data in the workflow instead of in a macro, everything works as expected.

