Hola comunidad buen día.
Alguien podría ayudarme, estoy tratando de que en alteryx, al terminar el flujo de ejecutarse, me arroje 2 salidas en excel, una con fecha de hoy, y otra con fecha del día de ayer.
Esto es posible hacerlo en alteryx?
O solo me arrojaría el archivo de salida y tendría que poner manualmente la fecha?
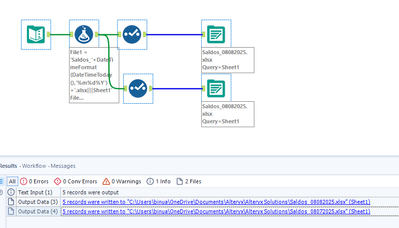
Por ejemplo mi archivo de salida se llama Saldos. Lo ideal es que un archivo me lo arrojara como Saldos_07082025 (fecha del día de ayer)
Y la otra como Saldos_08082025(fecha del día de hoy)
Hay alguna forma?
Muchas gracias
Yes, you can create two columns - one with the file name and todays' date plus one with the file name and yesterday's date - and reference those columns in your Output Data tool!
Here is a guide to help get you started: How to: Dynamically rename output files
Yesterday's date would just use DateTimeAdd(DatetimeToday(),-1,'days')
Muchas gracias @binu_acs @alexnajm funciona excelente a como lo necesito.
Solo una duda, cuando es lunes, tendría que ser un día anterior, pero sabado y domingo no cuentan, por lo tanto sería el día viernes ya que las fechas es sobre la semana pero los días habiles, entonces por ejemplo el día lunes 11 de Agosto, tendría que sacar información del día de hoy, osea del 8 de Agosto, podría ponerle en la formula que reste en lugar de 1 día, sean 2 o incluso 3, pero eso tendría que estarlo haciendo manual, hay alguna forma de que alteryx en automatico, me haga eso de manera automatica? Osea, que haga las fechas de los archivos de salidas sobre puras fechas de días habiles, no contarían sabado ni domingo, o incluso días feriados. Hay alguna forma de hacer esto ?

