Hi Team,
hope you are well.
I need help. I need to replicate the excel formula in alteryx.
Please find attached the input and output.
The calculation for
1) Avg column- Average of all the three months (But has to be dynamic) for eg. in future if i need to calculate for 2 months then it has be average of last 2 months.
2) Threshold - (IF([@[Average Full Access %]]>10%,"ABOVE THRESHOLD","WITHIN THRESHOLD"))
3) Trend - IF(OR([@[May Count Full Access %]]<10%,[@[June Count Full Access %]]<10%),"RECOVERING AND WITHIN TOLERANCE","INCREASING UPPER LEVELS OF TOLERANCE") - Here the month has to be dynamic because in future it will be based on 2, 3 or 4 or 6 months.
Please let me know how to go about it,
thanks
Solved! Go to Solution.
Hi @atcodedog05 ,
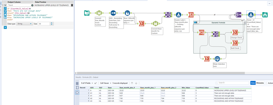
Thank you for all the support. I have a question please in the attached file the highlighted row in yellow is not calculating properly.
Please find below the actual formula in excel to be replicated in Alteryx.
IF(OR(Base_month_plus_0<85%,Base_month_plus_1<85%),"RECOVERING AND WITHIN TOLERANCE","INCREASING UPPER LEVELS OF TOLERANCE")
Please let me know your thoughts,
Thanks ,
Sri
Hi @sriniprad08
In the previous post your condition was And
[Base_month_plus_1]<3 and [Base_month_plus_2]<3
Now its or
OR(Base_month_plus_0<85%,Base_month_plus_1<85%)
Thats why its not working
Hi @atcodedog05 ,
Thank you for the reply. Actually there are different metrics and this is one of them.
By taking the max_value doesnt work if it's a OR condition correct?
Base_month_plus_0 - 25
Base_month_plus_1 - 85
Base_month_plus_2 - 35
Base_month_plus_3 - 40
Base_month_plus_4 - 95
Please let me know your thoughts,
Thanks
Sri
Happy to help : ) @sriniprad08
If my response helps please don't forget to mark it as solution.
Cheers and have a nice day!

