Bring your best ideas to the AI Use Case Contest! Enter to win 40 hours of expert engineering support and bring your vision to life using the powerful combination of Alteryx + AI. Learn more now, or go straight to the submission form.
Start Free Trial

Alteryx Designer Desktop Discussions

Find answers, ask questions, and share expertise about Alteryx Designer Desktop and Intelligence Suite.
SOLVED

Replace values from existing list if the values have a close match

Saravanan13
8 - Asteroid

Hello all,

 

I am working on validating data from pdf extract. The extract has issues when the document is handwritten. 

 

I want to keep common countries as a text input whenever the PDF extract value is close match  to common country list then the value should be replaced.

 

lets consider value in "expected value" as common country list. Can anyone assist on this.

 

PDF ExtractExpected value
HONG KONG GHONG KONG
SINGAPORE ESINGAPORE
CHINA AACHINA
INDONESIA AAAIINDONESIA
9 REPLIES 9
binu_acs
21 - Polaris

@Saravanan13 use the find and replace tool for this use-case

image.png

Saravanan13
8 - Asteroid

@binu_acs 

 

My apologies, There is a zip code along with the country. I need the output as expected value. Can you help..

 

 

PDF ExtractExpected value
HONG KONG G 5555HONG KONG 5555
SINGAPORE E 33333SINGAPORE 33333
CHINA AA 22222CHINA 22222
INDONESIA AAAI 11111INDONESIA 11111
Saravanan13
8 - Asteroid

 sometimes even address will be there the extract, I need output as expected value

 

PDF ExtractExpected value
NO 9 HONG KONG G 5555NO 9 HONG KONG 5555
SUITE 100 SINGAPORE E 33333SUITE 100 SINGAPORE 33333
BLDG NO 111 CHINA AA 22222BLDG NO 111 CHINA 22222
INDONESIA AAAI 11111INDONESIA 11111
binu_acs
21 - Polaris

@Saravanan13 In all the above scenario the find and replace should work, can you try?

Saravanan13
8 - Asteroid

@binu_acs 

 

I am getting only the country name replaced, I need rest of the fields as well

Deano478
12 - Quasar

You will need to use multiple Find and replace tools with different criteria as @binu_acs said to accomplish this

binu_acs
21 - Polaris

@Saravanan13 Try the updated the workflow

image.png

Saravanan13
8 - Asteroid

@binu_acs 

 

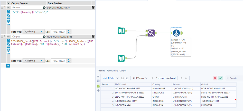
Thanks for the reply , It works perfectly but for one row, I have only country name, for that output is not accurate.

 

Can you help.

 

 

Pdf ExtractExpected output
NO 9 HONG KONG G 5555NO 9 HONG KONG 5555
SUITE 100 SINGAPORE E 33333SUITE 100 SINGAPORE 33333
BLDG NO 111 CHINA AA 22222BLDG NO 111 CHINA 22222
INDONESIA AAAI 11111INDONESIA 11111
HONGKONG GHONGKONG G

 

binu_acs
21 - Polaris

@Saravanan13 updated the workflow

image.png

Labels
Top Solution Authors