Hi All
I have a problem and I really have no idea how to do this. I spent all last night trying to figure this out, but at 2.30am, I gave up.
Here is my problem
I have a text file with the following fields
1;2;3;4;5;6;7
3;4;5;6;7;8;9
4;5;6;7;8;9;1
email : xxx@yyy.com
What I'm trying to do is this
1;2;3;4;5;6;7;xxx@yyy.com
3;4;5;6;7;8;9;xxx@yyy.com
4;5;6;7;8;9;1;xxx@yyy.com
email : xxx@yyy.com
Is this even possible in Alteryx designer ?
I'm hoping someone can help me.
Thanks
Solved! Go to Solution.
Hi @Paddydd
Here is how you can do it. I am considering email is in the last row.
Workflow:
1. Using record id to set row id.
2. Using sort to reverse sort order.
3. Using formula tool to extract email for relevant rows.
4. Using mutli-row formula tool to fill in email from top.
5. Using formula tool to create new texts.
6. Using sort to sort order back.
7. Using select to keep only required columns.
Hope this helps : )
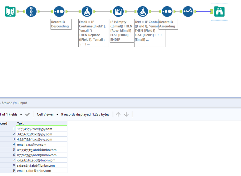
Hi All
You guys rock. However, my problem is slightly different than I explained. I am really sorry I didnt explain it correctly.
I have a text file with the following fields
1;2;3;4;5;6;7
3;4;5;6;7;8;9
4;5;6;7;8;9;1
email : xxx@yyy.com
a;b;c;d;e;f;g
b;c;d;e;f;g;h
c;d;e;f;g;h;i
s;d;e;r;t;h;j
email : abd@bnbn.com
What I'm trying to do is this
1;2;3;4;5;6;7;xxx@yyy.com
3;4;5;6;7;8;9;xxx@yyy.com
4;5;6;7;8;9;1;xxx@yyy.com
email : xxx@yyy.com
a;b;c;d;e;f;g;abd@bnbn.com
b;c;d;e;f;g;h;abd@bnbn.com
c;d;e;f;g;h;i;abd@bnbn.com
s;d;e;r;t;h;j;abd@bnbn.com
email : abd@bnbn.com
The file is over 30000 lines long and variable between first line in each segment for the email address, like above,
