Hi everyone!
I am currently compiling multiple files where tickets and their modified date and time as my main focus on this query.
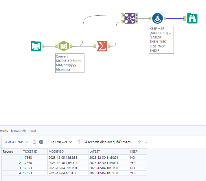
Due to multiple save, some tickets have duplicates but different modified date and time.
When I was doing it in excel, I was using two checkers -
MAXIFS to get the latest modified date for the tickets with duplicate entry and IF function to identify which entry to keep then just filter.
I am working on about 15 files (will be more in the coming months) with about 10k-20k entries each file and I would like to know if there is a way in Alteryx that functions the same way?
I have read about the connecting to a Multi-Row Formula tool after the Directory tool followed by Generate Row, but I am not able to fully understand how to complete them as I am fairly new in using Alteryx.
I appreciate any help I could get. Thank you!
Solved! Go to Solution.
Can you post some sample data (at least 20 records) as an attachment (not an image)?
You may be able to do this with a simple Join.
Chris
Thank you so much! This worked really well :)

