Hi everybody,
I am writing my dataset to mutliple sheets sorting by area. Before this i added a record ID column and I would need the record ID to start by 1 in each output sheet. For now it keeps the initial record ID for each row. Any idea how to solve this ?
I could probably use several Block until done to filter by area and create a record ID for each are but I wondered if there was a more simple and straightforward solution.
Best
Solved! Go to Solution.
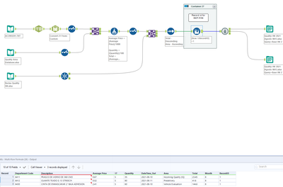
You can create a record id for each Area and then generate an output:
Below the result
Attached the workflow,
Hope this helps!
Regards
It did, thanks a lot !
