Hi All - Is there a way to read the input file names of different workflows? I have several workflows that I need to check if they use a specific input file (excel input or data input) with a common file name. The workflows are saved in a shared drive so I will be able to access them. I just don't know if I can read all of them and get the input file names of each workflow all at once.
Thank you,
Hey @Kristz21,
Not really. But what you can do is open their xml-code (Open the .yxmd via. Notepad or editor, etc.) and then search through them, this is for sure faster then opening them in Designer individually.
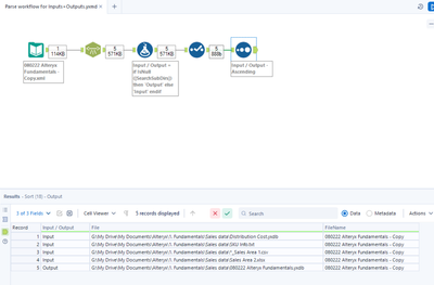
Hey @Kristz21, a while ago I built this workflow that will bring other workflows in as data and parse through their XML to look for Inputs and Outputs:
You could adapt this with a Directory tool > Dynamic Input, or simply change the workflow in the Input Data tool one at a time to look through the inputs. If you need to look for certain input files then of course you can add a Filter etc too. Workflow attached.
Hi @DataNath I'm not able to get the input file for the example that you gave. Will this also work for Alteryx workflow extension? (YXWZ, YXMD)
You'll need to point it towards a file on your own machine as it's still pointed to my file on my computer. Just ensure that you keep the input type as .xml (even though they're not xml files). Yes, you'll be able to look at apps as well. It's worth noting that the workflow will an error if there's not an actual file input in there (i.e. if you're using a Text Input), as the XML Parse tool looks for a particular child element.
Just used this XML trick in a batch macro on over 100 workflows, thanks!
