The Alteryx Community is a finalist in three 2026 CMX Awards! Help us win Customer Support Community, Most Engaged Community, and User Group Program of the Year - vote now! (it only takes about 2 minutes) before January 9.
ACT NOW: The Alteryx team will be retiring support for Community account recovery and Community email-change requests Early 2026. Make sure to check your account preferences in my.alteryx.com to make sure you have filled out your security questions. Learn more here
Start Free Trial

Alteryx Designer Desktop Discussions

Find answers, ask questions, and share expertise about Alteryx Designer Desktop and Intelligence Suite.
SOLVED

Re-establish outline order after Summerize Tool ruins it

hellyars
13 - Pulsar

 

Okay I used the new AIS image processing tools to extract 110 PDF pages.  This is page 7.  I need to extract the outline and concatenate the relevant lines of a paragraph.   I do this through the Summarize Tool below.  But, I lose my order.  The Summarize Tool alphabetizes the order.  How can I get it back?

 

Thanks

 

Screenshot 2021-05-24 155331.jpg

2 REPLIES 2
vizAlter
12 - Quasar

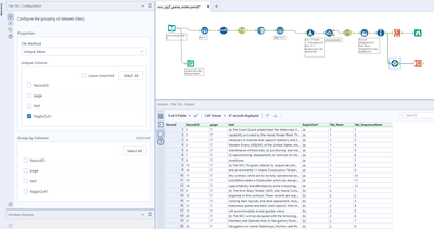
Hi @hellyars — You may get an idea by adding "Tile" and "Cross Tab" tab:

 

vizAlter_1-1621888587368.png

 

vizAlter_0-1621888564523.png

 

Qiu
21 - Polaris
21 - Polaris

@hellyars 
Lets take the advantage of record iD.

Capture1A.PNGCapture1B.PNG

Labels
Top Solution Authors