Hello All,
I have a data set as per attached excel, i need to allocate people name to the "blank" items based on Region/percentage given against each person.(in text tool). :let me know the possible way to do that. Thank you.
Solved! Go to Solution.
Thanks for your workflow @FinnCharlton
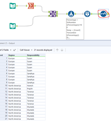
however, your workflow has decimal issue when we have odd number to multiply with percentage it is leaving remaining items open.
Hello @ShankerV Can you pls upload your workflow. Let me check your flow as well?
I have one more requirement to the existing request. Now the data looks in this way with record ID which enable me to link this particular data with the original one. Can we do this ? @ShankerV Your response is highly appreciated

