Hi
I was studying AB testing Udacity free course. Below is the course link. (You will need an account to see the course.)
https://classroom.udacity.com/courses/ud979
I recreated the workflow for lesson "Matched Pair Practice".
I have two questions:
1. Why is 68 weeks used in the model? I saw question 3 from concept 8 of this lesson uses 64 weeks, which is consistent with the Alteryx instructions: https://help.alteryx.com/2018.3/AB_Trend.htm
" In the case of performance measures that are reported on a weekly basis, our rule of thumb is to use 12 weeks."
52 weeks + 12 weeks=64 weeks
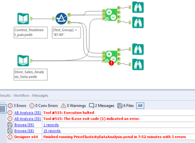
2. I encountered the following error. Where did I go wrong?

Attached is the workflows for your reference. Thank you very much for your help.
Happy new year!