Hey there, I'm attempting to write to an excel sheet where there is some formatting that the user would love to keep in place.
I am using Preserve formatting on Overwrite with a specified range and it's not working as expected. It removes backgrounds but preserves things like Bold.
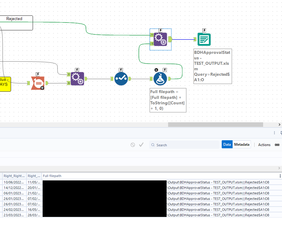
I have attempted to do "...\Output\BDHApprovalStatus - TEST_OUTPUT.xlsm|||Rejected$A1:O" statically as well as "...\Output\BDHApprovalStatus - TEST_OUTPUT.xlsm|||Rejected$A1:O8" by using the Count Records tool with Take File/Table Name from Field (Change entire file path) in the Output tool..
Am I chasing something that cannot be done or am I missing something silly?
I'll add the photos beneath to help show what's going on. I am on version 2022.3.1.395
Thanks very much, Michael
Output tool:

Workflow section:

Example output:
