Hi,
How will I make a pivot table (like the one on the right) with the data sets on the left. I tried Summation but I can only do the sum per State.
Also please see the sample file attached.
Thank you in advance!
Solved! Go to Solution.
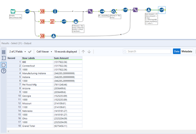
How does this look, @Virgie0113? Possibly a little on the 'hacky' side but seems to get the job done for your example!
@Virgie0113
In alteryx, maybe we need to change the thinking for the image of Pivot Table😁
Hi, thank you so much. This is really helpful. I am just getting an error on the second to the last step, do you know what is this?
@Virgie0113 did you change this by any chance?
Just tried running it again myself and it worked fine.
Hi @DataNath ,
I got it :) In the Output column, I just select the "Sum Amount' so it changed the Data type to "Double" and cannot change it to V_Wstring.
so, I added a new column and make the data type V_Wstring.
thank you for all your help!
Regards,
Virginia
Hi, I have a follow up question on this topic. So before I don't need to show the total by Accounts but now I need to show it. The good news is there is only two accounts involve. So how will I have a column that show the total of the two accounts separately. I was able to show the accounts by row but not by column by modifying the workflow that @DataNath provided before but its confusing when the account total is in the row instead of column. Below is a pivot table that I wanted to recreate in Alteryx and I also attached a sample file.
Thank you,
Virginia

