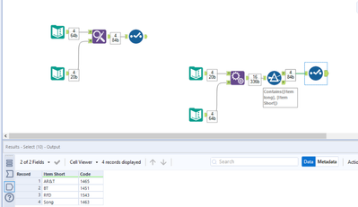
If possible I am trying to do a lookup to a table to refer to some information that is needed. The lookup field (Item Short) contains an abbreviated form of the referenced item (Item Long). I need to match to obtain the information in the Code field.
See the depiction below further demonstrate what I am looking for.
The Find Replace Tool doesn't work. Are there any other methods to accomplish this?
Solved! Go to Solution.
Hey @TJ2
I tried using find and replace tool and I am able to tag code with Item short field. Attached is my solution. Hope this is what you are looking for.
Here's two possibilities I can think of @TJ2 - the first option uses the Find & Replace tool but the other way round, checking whether or not the long item contains the short item and then appending if so, before trimming off the long item. The second approach acts much the same, however, does a full append of all long items to all short items and then filters out records where the short isn't contained within the long and so computationally, this is a worse approach. I'm not sure if some of your fields are full abbreviations i.e. there won't always be a direct match of something in the short and long fields. However, if not these approaches should work:

