Good day everyone
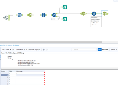
I have built a flow to download the data from dynamic websites, i.e. on the website https://support.f5.com/csp/article/K4309 I want to download the data from the links tables 1, 4 and 6. The flows ran successfully until I encountered this issue. (Example workflow attached) Will also mention that I rerun the flows in the same worksheet every time I need to see the results of the next table / link. A screenshot of my flows with the result is given below:
Does anyone know why this happens?
Thank you for helping
Rouche
Solved! Go to Solution.
Hi, that looks correct. Table 1's table was done already. It was when I have rerun it after doing configurations for table 2 that the problem appeared.
Sorry if I'm misunderstanding. I've rerun it for table 2 and I still get results for the table
O dear, that was a dumb mistake. Thank you!
However, coming to think about it - the table did not display when this error occurred. Now, looking again, the table is there. That does not make sense.
No worries @Roche :) Make sure to leave a solution tick if your problem is solved so others can find the answer and people don't waste time checking if there is anything left to solve.

