@lbolin
Parsing City Name is always tricky.
Maybe you want to use my reply below.
you can use formula tool as well to get the last word
Getword([Field],(Countwords([Field]))-1)
Hi @lbolin
Is it possible to add a comma delimiter around city names or export one-word vs. two-word city names separately?
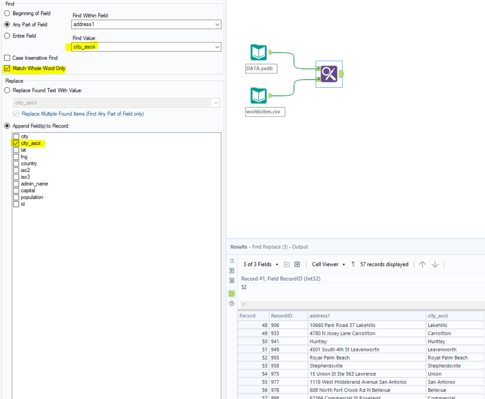
Below RegEx expression works for city names with one word.
This solution catches the first word it comes to in the list. It doesn't account for city names in the address.
example:
1274 Claremont Ave Ashland output: Claremont
@lbolin
Cases like these, I dont really think there is a better solution.😐

