Hello,
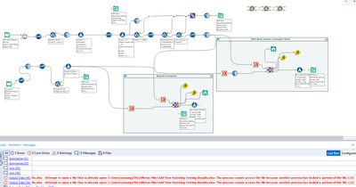
I'm using an existing model created by someone who had left the company and I'm getting the error "The process cannot access the file because another process has locked a portion of the file". I'm assuming it's due to the Parallel Block Until Done tool not working? I have the CRew macros downloaded but still not sure why I'm getting this error. There are four outputs and I'm getting three errors back. I've read through some of the solved questions related to this and still not able to resolve. Any help would be appreciated. Thanks!
Hi @mysee,
I usually get this error if I have the file I am trying to output open on my PC, so first check you definitely don't have it open.
The next thing to try is to disable the AMP engine and try to run again - the AMP engine kind of breaks the Parallel Block Until Done tool:
Hope this helps!

