Hi everyone,
Currently exploring how I can output multiple files from a workflow. I have multiple files of the same schema and I want to run them in one workflow. The same process applies to all files. Also, I need to output each files after each run in the workflow.
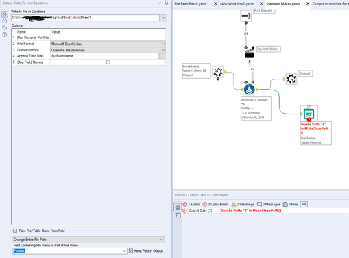
I have this design right now

What its doing is creating sheets per record. 😕 instead of creating xlsx file per input file
This is m standard macro.

I hope someone in the community can help me out.