Hello guys.
I am trying to output a file as CSV (because there are no extentions that output as TXT), however I am not finding a way of removing the commas or any other type of delimiter.
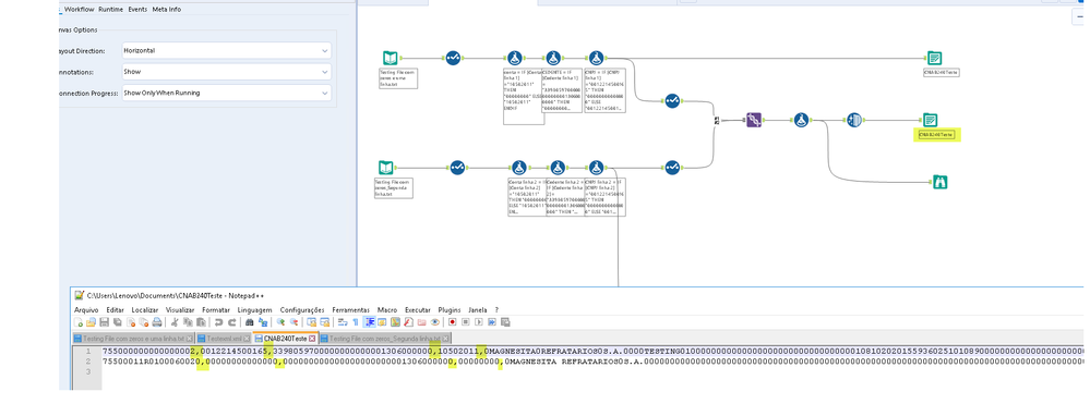
Here is an example:

Is there a way of removing those commas and still respect the format? I dont want to substituite for blank spaces, it would be like deleting the caracthers (commas).
Thank you all...