Hi All,
I have a input as shown below. I need to add column numbers above the headers. Appreciate if anyone can guide me on this.
Input:
| Header1 | Header2 | Header3 | Header4 | Header5 | Header6 |
| Data1 | Data2 | Data3 | Data4 | Data5 | Data6 |
| Data1 | Data2 | Data3 | Data4 | Data5 | Data6 |
| Data1 | Data2 | Data3 | Data4 | Data5 | Data6 |
Required Output:
| 1 | 2 | 3 | 4 | 5 | 6 |
| Header1 | Header2 | Header3 | Header4 | Header5 | Header6 |
| Data1 | Data2 | Data3 | Data4 | Data5 | Data6 |
| Data1 | Data2 | Data3 | Data4 | Data5 | Data6 |
| Data1 | Data2 | Data3 | Data4 | Data5 | Data6 |
Thanks in advance
Solved! Go to Solution.
Hi @hemant86
Will this do?
Workflow: Make sure union tool is configured with highlighted options.
Hope this helps : )
Hi Altair..Thanks for your response. The initial input is a csv file and I arrive at this after processing.
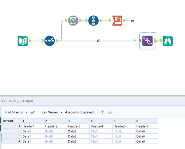
I tried this solution but its not doing exactly what you have shown in the workflow. My input for this comes from a Select Tool. Below is the result what I'm getting.
| 1 | 2 | 3 | 4 | 5 | 6 | Header1 | Header2 | Header3 | Header4 | Header5 | Header6 |
| Header1 | Header2 | Header3 | Header4 | Header5 | Header6 | [null] | [null] | [null] | [null] | [null] | [null] |
| [null] | [null] | [null] | [null] | [null] | [null] | Data1 | Data2 | Data3 | Data4 | Data5 | Data6 |
| [null] | [null] | [null] | [null] | [null] | [null] | Data1 | Data2 | Data3 | Data4 | Data5 | Data6 |
| [null] | [null] | [null] | [null] | [null] | [null] | Data1 | Data2 | Data3 | Data4 | Data5 | Data6 |
Hi @hemant86
Please follow the union tool config which i have highlighted in yellow. It should resolve the issue.
I have used the same configuration as highlighted but no luck. Not all of my columns are having data in the input though. Can that be a reason. The exact input would be something like below.
| Header1 | Header2 | Header3 | Header4 | Header5 | Header6 |
| Data1 | Data3 | Data6 | |||
| Data1 | Data3 | Data6 | |||
| Data1 | Data3 | Data6 |
Hi @hemant86
It does work. For ease of use just add your input before the select tool and check.
Workflow:
Hope this helps : )
It is indeed working!!...Thanks Altair🙂...Not sure what happened but may be I missed out something on the Union Tool.

